How do I know what permissions are needed to run a Search?

KB529

Overview

By default, the permissions for any given Search are the READ permissions for the Search’s Function (this is set by the search designer).

It is possible, however, to assign the permissions for a Search to a User or User Group specifically (either in addition to, or instead of, Users who have READ permissions to the function).

This means that, before modifying the access to a Search, it is important to confirm exactly how the permissions are currently being applied.

For more information regarding how permissions are granted for a specific Search or Report, please see How to give a user access to a report without giving READ permissions for the entire function.

Confirming how the permissions are applied

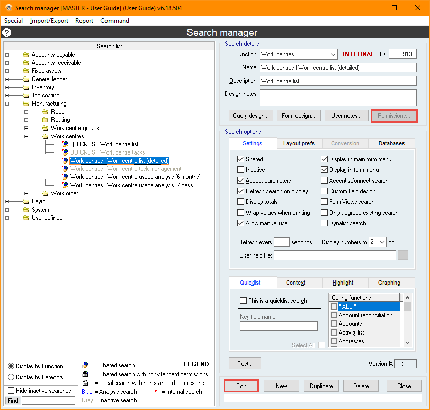
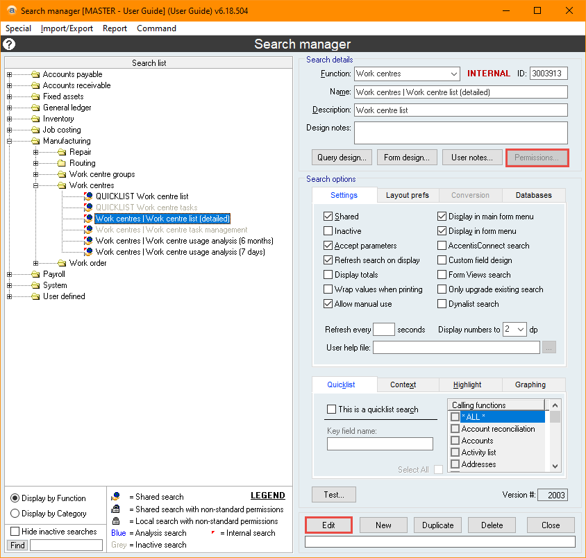
  1. Navigate to Database > Search manager (you may not have permissions to view this area)
  2. Find the relevant Search.
    1. This can be done by using the Find search, or, if the Search ID is known, by pressing CTRL-F and entering the Search ID.
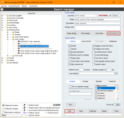
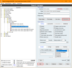
  3. Select Edit, then Select Permissions to open the Search & report permissions form.

  1. Confirm which of the options are ticked.
    1. If the option This search / report is available to any user with READ permissions for the function associated with this search / report is ticked, then the Search is available for any User with Read access for the Function active in the Permissions form.
    2. If the option This search / report is available to any users or groups ticked below is ticked, then the Search is available for any User, or any member of the User Group, selected in the List of users / groups.
    3. If both options are ticked, then the Search is available to any User granted permissions through either method.

Additional information

This search / report is available to any users or groups ticked below will become unticked automatically if nothing is selected in the List of users / groups when selecting OK on the Search & Report permissions form.

• A padlock will appear next to the Search name in the Search list if This search is available to any user with READ permissions for the function associated with this search is unticked. This is to indicate that this Search has more restricted access than a standard Search.

Did you find this article helpful?

If this article is missing information, ambiguous or didn’t give you clear instructions, let us know and we will make it better! Please email us and quote the KB# in the top left of this article to let us know why it didn’t help you out and we will point you in the direction of additional information.

Last edit: 07/10/25